我的课程
注:我的课程分为在修课程和已结束课程,在修课程即学生当前正在学习的课程;已结束课程即规定时间结束的课程。由于已结束课程仅允许对课程内容进行查看,下述文档中以 在修课程中的课程为例进行介绍。
1.课程首页
进入“我的课程”页面,查看课程名称、封面图片、主持教师姓名、课程进度以及课程学习所得分数。

2.课件
Step1:进入课程首页,查看课程目录信息;
Step2:展开课程目录节点,点击进入课件学习空间;
Step3:进入学习空间页面进行课件学习,课件学习完相应的已学百分百会相应更新
Step4:学习空间页面下部提供评论、问答、笔记、纠错等互动功能并支持在评价模块为课件进行评分。

3.作业
Step1:进入作业考试页面,点击(作业)进入查看当前所学课程的全部作业信息,也可以点击课件下的作业进入作业作答界面;
Step2:选中需要查看的作业详细信息点击进入查看详情;
Step3:未做的作业显示在待答作业下,点击查看按钮进入作答页面,进行作业作答并提交。
注:1.客观题作业有系统自动批阅,提交后在成绩查看时间后查看作业作答分数;
2.主观题作业由教师人工批阅,批阅后在成绩查看时间后查看作业作答分数;
- 在未点击提交前保留作答记录,再次打开可以继续答题; 4.登分作业:登分作业通常用于实训课,体育课或在第三方软件上完成的作业,由老师手动输入无需学生做答。
4.考试
Step1:进入作业考试页面,点击(考试)进入查看当前所学课程的全部考试信息,也可以点击课件下的考试进入考试作答界面;;
Step2:进入我的考试页面,选中考试点击进入查看详情或者进入作答页面;
Step3:进入考试页面进行作答,并提交作答记录。
注:1.考试分为题库考试和登分考试两种类型;
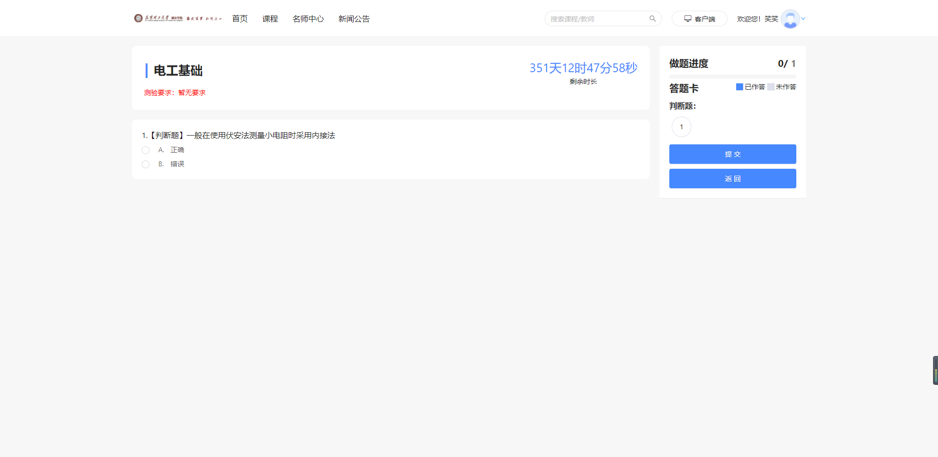
5.测验
Step1:进入作业考试,点击(测验)进入查看当前所学课程的全部测验信息,也可以点击课件下的测验进入测验作答界面;;
Step2:进入我的测验页面,选中测验点击进入查看详情或者进入作答页面;
Step3:进入测验页面进行作答,并提交作答记录。

6.我的成绩
进入“成绩”页面,查看当前课程成绩信息
注:1.成绩速览:查看各项成绩信息及最终分数,并通过饼状图显示成绩分布情况;
2.成绩为空时,请联系授课教师设置课程权重。
- 如果老师设置了证书,在成绩合格课程结束后可以点击证书进行申领证书

7.课程公告
点击进入课程首页,在课程首页左侧栏选择公告点击查看具体公告内容信息。

8.学习排行
进入“学习排行”页面,查看所在课程的班级同学的学习进度排行以及学习成绩排行

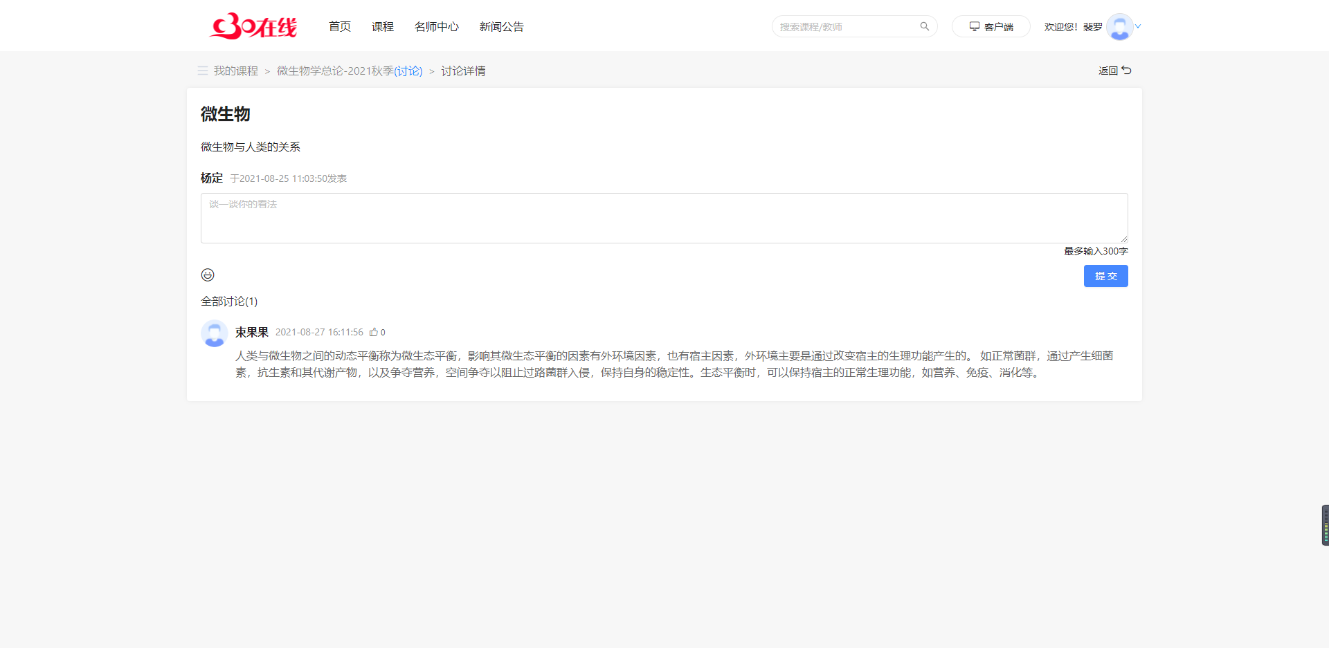
9.课程讨论
进入“讨论”页面,查看讨论区中的讨论并参与讨论。

10.证书
针对课程结课老师设置证书的学习者可以点击右上角的【证书】去申请
